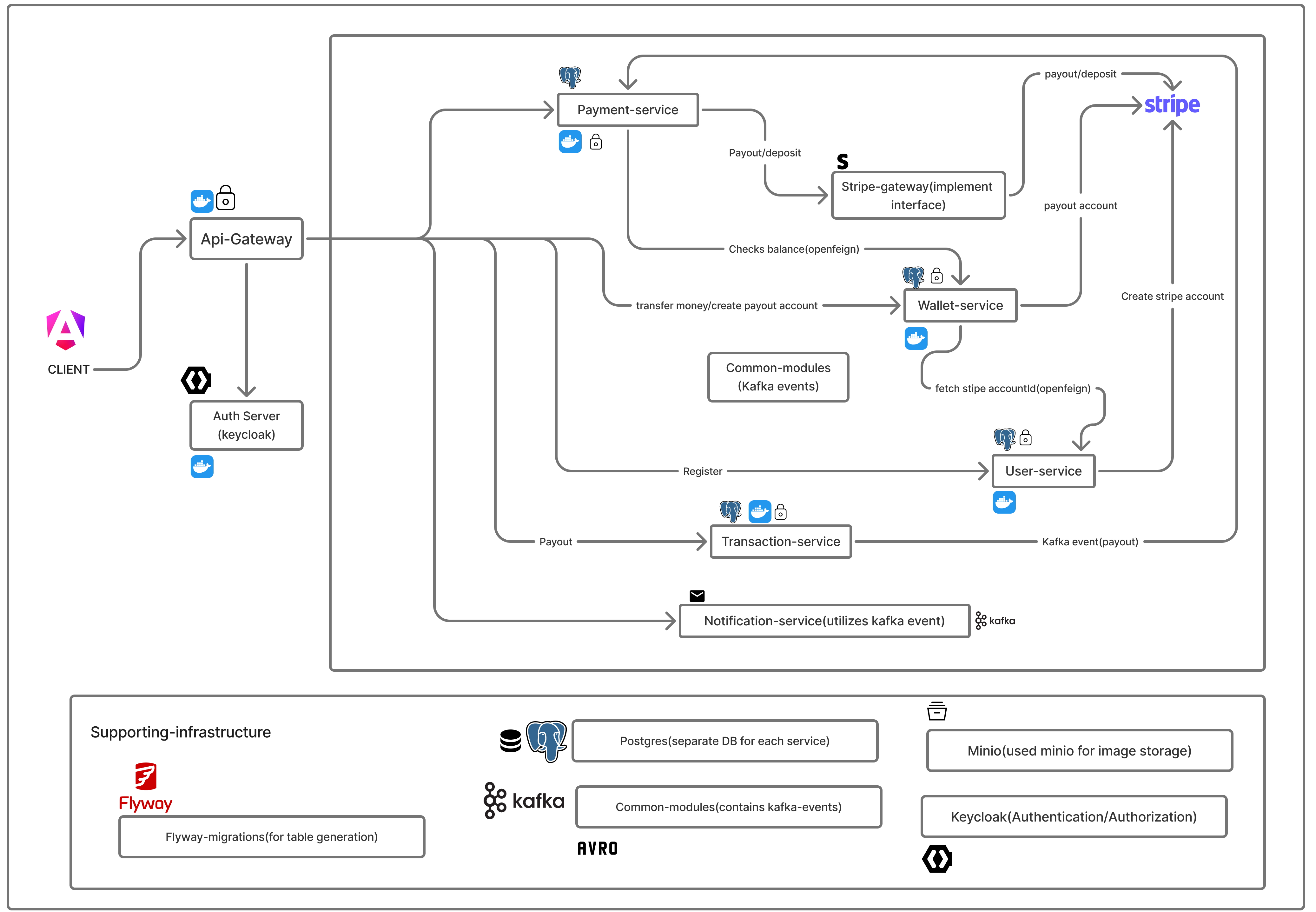
Just-Pay App (Fintech Platform)
- Built a Paytm-like payment system across 5+ services (wallet, payment, transaction, notification, user) with Kafka-driven async communication, idempotent APIs, and Stripe webhook integration for real-world payment flows
- Designed a wallet system using double-entry bookkeeping (DEBIT/CREDIT ledger entries with materialized balance view), ensuring financial correctness, auditability, and consistency under distributed failures
- Built a full KYC pipeline (OTP verification → document upload → admin approval) using pre-signed MinIO URLs for direct frontend-to-storage uploads, reducing backend load and keeping the system S3-migratable
- Implemented Payment Service as a Saga orchestrator for wallet transfers, with compensation events to auto-refund sender wallet on downstream credit failures — preventing money loss under partial failures
Spring BootKafkaKeycloakMicroservicesStripeMinIOSaga PatternEvent-drivenAngularFlyway-migrationsPostgresDocker

infra-core & infra-spring-boot · Published on Maven Central
- A framework-agnostic Java library implementing distributed infrastructure patterns — rate limiting (token bucket), idempotency, caching, and atomic stock management — backed by Redis. Designed with clean interface abstractions and a factory pattern for zero-framework dependency.
- Ships with a companion infra-spring-boot module that provides Spring Boot auto-configuration, making all four patterns available via constructor injection with zero boilerplate.
<dependency>
<groupId>io.github.himanshukushwahadev27</groupId>
<artifactId>infra-core</artifactId>
<version>1.0.0</version>
</dependency>
<dependency>
<groupId>io.github.himanshukushwahadev27</groupId>
<artifactId>infra-spring-boot</artifactId>
<version>1.0.0</version>
</dependency>
Spring BootJavaRedisDistributed SystemRate LimitingIdempotencyOpen SourceMaven central
Inkly - Light Novel Platform
- A scalable microservices system (8+ services) with Kafka-based async communication using AVRO schemas for type-safe, backward-compatible event contracts between Catalog, Search, and Notification services
- Engineered a Draft → Publish → Search pipeline where Authoring Service syncs published content to Catalog Service via OpenFeign, triggering Kafka events consumed by OpenSearch for real-time indexing and discovery
- Implemented an Order Service as a Saga orchestrator coordinating Payment Service (Stripe), Catalog Service (access grant), and Notification Service — with idempotent payment handling to prevent duplicate charges
- Designed a dedicated Search Service that consumes Kafka book events and indexes content into OpenSearch, enabling multi-field discovery by author, genre, title, and keywords
- Wired Keycloak (OAuth2/OIDC + RBAC) for role-based author/user access, Flyway for versioned schema migrations across database-per-service PostgreSQL instances, and Docker Compose for full-stack containerized deployment
AngularSpring BootREST APIsPostgresEvent-drivenKeycloakAngularFlyway-migrationsDockerTestcontainersOpenSearchOAuth2

Astracore - Distributed Rate Limiter
- Built a production-grade microservices platform with centralized Redis-backed rate limiting (sliding window), idempotency enforcement, and atomic stock management via Lua scripts, handling concurrent requests without distributed locks
- Designed a reusable Maven module consumed across services, encapsulating rate limiting, idempotency, cache abstraction, and namespaced Redis key management to eliminate cross-service duplication
- Integrated Keycloak (OAuth2/OIDC) for JWT-based auth with PKCE flow on Angular SPA; managed all DB schemas via Flyway versioned migrations for CI/CD-friendly, zero-drift deployments
- Dockerized the full stack across two independently managed Compose layers (infra + services), with Redis, PostgreSQL, and Keycloak as stateful dependencies and Spring Boot services auto-migrating schemas on startup
AngularSpring BootREST APIsPostgresKeycloakAngularFlyway-migrationsDockerRedis

Microservices Fullstack Demo
Production-grade microservices system with Reactive Gateway, Kafka, Keycloak authentication, Resilience4j, and Kubernetes deployment.
Spring BootKafkaKeycloakKubernetesGrafanaPrometheusResilience4jEvent-drivenAngularFlyway-migrationsPostgresDocker
Crowd Funding (Blockchain)
Decentralized crowdfunding platform using Ethereum smart contracts for transparent and trustless funding.
EthereumSolidityReactWeb3